Searching for workable clues to ace the Cisco 300-415 Exam? You’re on the right place! ExamCert has realistic, trusted and authentic exam prep tools to help you achieve your desired credential. ExamCert’s 300-415 PDF Study Guide, Testing Engine and Exam Dumps follow a reliable exam preparation strategy, providing you the most relevant and updated study material that is crafted in an easy to learn format of questions and answers. ExamCert’s study tools aim at simplifying all complex and confusing concepts of the exam and introduce you to the real exam scenario and practice it with the help of its testing engine and real exam dumps
Which value of the IPsec rekey timer must be set by the engineer for an OMP graceful restart value set for 24 hours?
Company ABC has decided to deploy the controllers using the On-Prem method. How does the administrator upload the WAN Edge list to the vManage?
A)

B)

C)

D)

What are the two requirements for plug-and-play provisioning on Cisco IOS XE SD-WAN devices? (Choose two.)
Which two metrics must a cloud Edge router use to pick the optimal path for a SaaS application reachable via a gateway site? (Choose two.)

Refer to the exhibit. An enterprise network is connected with an ISP network on an 80 Mbps bandwidth link. The network operation team observes 100 Mbps traffic on the 1Gig-ISP link during peak hours Which configuration provides bandwidth control to avoid traffic congestion during peak hours?
A)

B)

C)

D)

Refer to the exhibit.

An engineer configured OMP with an overlay-as of 10666. What is the AS-PATH for prefix 104.104.104.104/32 on R100?
Which two advanced security features are available on the Cisco SD-WAN WAN Edge (vEdge) device? (Choose two.)
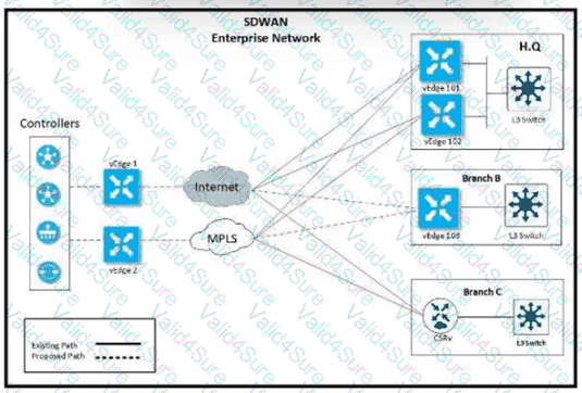
Refer to the exhibit.

The network team must configure branch B WAN Edge device 103 to establish dynamic full-mesh IPsec tunnels between all colors with branches over MPLS and Internet circuits. The branch ts configured with:


Which configuration meets the requirement?
A)

B)

C)

D)
